Jump to content

Kein Bild Ton Hat Aussetzer


dauiborn66

Recommended Posts

Posted

Hallo,

 

ich habe einen neunen Rechner und auf dem bekomme ich den DVBViewer einfach nicht zum laufen

Es erscheint kein Bild, der Ton hat Aussetzter und ist auch manchmal etwas verzerrt

 

Den DVBViewer habe ich genauso eingerichtet wie auf dem alten Rechner wo er ohne Probleme gelaufen ist

 

Der Rechner ist ein Siemens Fujitsu Scaleo Pa 2540 ursprünglich war Windows Vista installiert, da ich aber noch ältere Software besitze habe ich Windows XP Home installiert

TV-Karte: Pinnacle PCTV 400e USB 2.0 BDA Device, Treiberversion 1.0.0.5

Grafikkarte: Radeon X1650 Series, Treiberversion 8.342.0.0, wobei lt. Datenblatt eine Radeon X1700 FSC eingebaut ist, für diese Karte habe ich allerdings keinen XP-Treiber gefunden

Mainboard: Asus M2R-FVM OEM, Chipsatz ATI RS485, SB600

 

Grüsse aus dem Hessenlande

 

Holger

support.zip

Posted

habe es eben mal schnell auf dem Laptop installiert und es hat ohne Probleme geklappt

 

kann es vielleicht sein das über meinen USB am neuen Rechner nicht genug Daten kommen?

Posted

Hallo,

 

zu erfahren wäre, ob der DVBViewer überhaupt Daten erhält.

Lasse dir mal die Eigenschaftsseite des DVBViewer Filters anzeigen, Ansicht -> Filter -> DVB Source, treffen dort Daten ein?

 

Wenn ja, was macht dann der Wiedergabegraph, das wäre mit Hilfe von GraphEdit zu überprüfen.

 

PS:

stelle mal als Video Decoder nicht Nero ein, sondern CyberLink oder InterVideo.

 

:wacko:

Posted

Hallo

 

der DVBViewer erhält Daten, wenn ich das richtig erkenne sind die Daten sehr fehlerhhaft

 

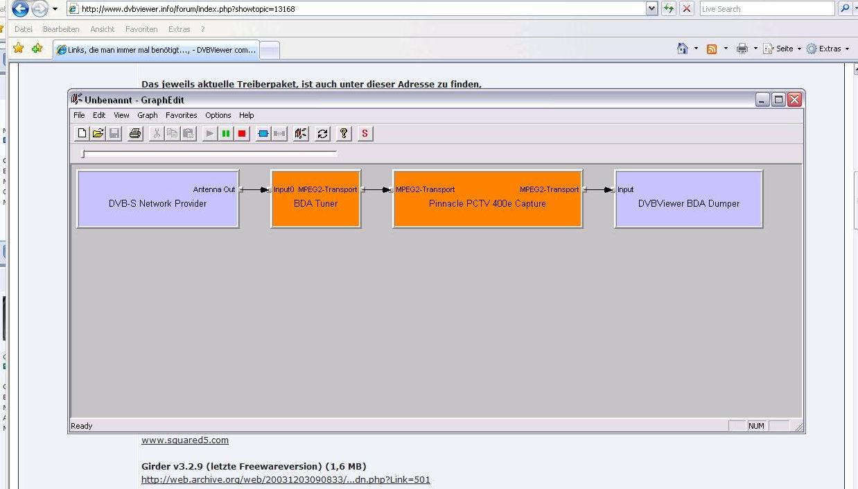
ich hänge dir mal zwei Bilder an, eins vom DVBViewer mit dem Filter und eins vom GraphEdit, bei dem Programm blicke ich nicht so ganz durch was es mir anzeigt

 

ich habe wieder den Cyberlink eingestellt, das hatte ich gestern bei der ausprobiererei vergessen wieder umzustellen, es hat sich aber nichts geändert

post-27028-1173694422_thumb.jpg

post-27028-1173694432_thumb.jpg

Posted

Hallo,

 

bei so vielen Fehlern im Stream ist es nicht verwunderlich, das du kein Bild angezeigt bekommst.

Funktioniert den der Sat-Asnchluß mit einem normalen Standgerät?

Ist die Pinnacle DVB-S Box an einem USB2.0 Anschluß?

 

PS:

in Graphedit müssen dir bei "Connect to FilterGraph" eigentlich zwei Auswahlpunkte angezeigt werden, der jetzt abgebildete ist nur der BDA-Graph,

nicht aber der DirectShow Wiedergabegraph des DVBViewer.

 

:wacko:

Posted

ja ich habe zwei, ich habe von dem anderen jetzt auch ein Bild angehängt

 

der Sat-Anschluss ist in Ordnung, ich habe die Sat-Box am Laptop angeschlossen und auch den DVBViewer installiert und es geht ohne Probleme, an meinem alten Rechner geht es auch ohne Probleme nur bei dem ganz neuen nicht

 

er hängt auch an einem USB 2.0 Port, ich habe mal an den Port die Wechselplatte angsschlossen 700MB kopiert und die Zeit gestopt, da kam ich auf eine Datenrate von ca 18MB pro Sekunde

ich habe auch alle Ports am Rechner durchprobiert

 

meine Befürchtung ist es hat was mit dem USB zu tun, bin aber schon alle Einstellungen durchgegangen und konnte nichts finden, auch alle Treiber sind installiert

post-27028-1173697414_thumb.jpg

Posted
Datenrate von ca 18MB pro Sekunde

Ein typischer DVB-S-Transponder hat eine Datenrate von etwas weniger als 5 MB/s (BDA-Geräte liefern immer den ganzen Transponder, nicht nur einen Sender), das sollte also reichen. Allerdings gibt es noch eine weitere, aus dem Live-Betrieb resultierende Anforderung: Die Sender warten nicht. Das Gerät muss seine Daten schnell genug loswerden, sonst laufen die internen Puffer über und es gibt Datenverluste. Dies könnte passieren, wenn ein anderes Gerät irgendwelche beteiligten Datenleitungen zu lange allein beansprucht.

 

Wie ist denn USB 2.0 bei dir realisiert? Onboard oder mit einer PCI-Karte?

Posted

der ist Onboard, allerdings habe ich im Geratemanager einen "standart erweiterter PCI-zu-USB universal Hostcontroller"

der Laptop mit dem das ohne Probleme geht hat sowas nicht

Posted
"standart erweiterter PCI-zu-USB universal Hostcontroller"

"Erweitert" muss bei USB 2.0 da auch stehen. Hier "VIA USB erweiterter Hostcontroller", nach der Installation aktueller Chipsatz Treiber vom Hersteller. Vielleicht hilft es, wenn du dich nach solchen für dein Board bzw. deinen Chipsatz umschaust. Von Interesse ist eventuell auch, welchen IRQ der Controller belegt (unter Ressourcen). Den gleichen wie die Grafikkarte ist zum Beispiel für DVB-Geräte nicht gut.

Posted

Zu ergänzen wäre noch, dass Windows i.a. ohne spezielle Chipsatztreiber läuft. Deshalb kommen viele Leute nicht auf die Idee, die Treiber von einer dem Mainboard oder PC beiliegenden CD zu installieren. Windows fragt ja nicht danach... auch bei vorinstallierten PCs wird in der Hinsicht mitunter geschlampt.

 

Ab XP SP1/SP2 ist die USB 2.0-Unterstützung dabei. Es wird dann halt ein Standard-Microsoft-Treiber installiert, der jedoch nicht speziell auf den Chipsatz zugeschnitten ist und bestimmte Features nicht unterstützt oder nicht die volle Leistung herausholt. Ähnliches gilt mitunter für Grafikkarten.

Posted (edited)

ich habe jetzt entnervt aufgegeben und mir eine interne Karte gekauft und es geht problemlos

 

das die USB-Box nicht geht liegt bestimmt am USB-Bus aber weder bei Siemens-Fujitsu noch bei Asus oder ATI konnte ich den passenden Treiber für den USB finden

Die Siemenshotline konnte mir auch nicht weiterhelfen, sie meinen der Standardtreiber wäre der richitge für den USB

 

Mit der neuen Karte kann ich ja wieder problemlos TV schauen

Edited by dauiborn66

Join the conversation

You can post now and register later. If you have an account, sign in now to post with your account.

Guest
Unfortunately, your content contains terms that we do not allow. Please edit your content to remove the highlighted words below.
Reply to this topic...

×   Pasted as rich text.   Paste as plain text instead

  Only 75 emoji are allowed.

×   Your link has been automatically embedded.   Display as a link instead

×   Your previous content has been restored.   Clear editor

×   You cannot paste images directly. Upload or insert images from URL.

×
×
  • Create New...